-
Thin-Only: standalone REPL을 없애기까지Harness/architecture 2026. 3. 30. 08:14
Date: 2026-03-30
Author: geode-team
Tags: agent-architecture, ipc, unix-socket, thin-clientTable of Contents
1. 2개 코드 경로의 문제
GEODE에는 사용자가 에이전트를 호출하는 두 가지 경로가 있었습니다.
- standalone REPL (
uv run geode):bootstrap_geode()→ MCP, Skills, Hooks, Memory 자체 부트스트랩 →AgenticLoop직접 실행. - thin IPC client (
uv run geode+ serve 감지):is_serve_running()→IPCClient→ Unix Domain Socket → serve 프로세스의CLIPoller→SharedServices.create_session().
v0.36.0에서 CLIChannel IPC를 도입하며 thin client 경로를 추가했지만, standalone REPL을 제거하지 않았습니다. "serve가 없으면 fallback으로 thick client 모드로 동작한다"는 설계였습니다. 결과적으로 두 코드 경로가 공존했고, 검증팀 리뷰에서 P1 결함 3건이 발견되었습니다.

검증팀이 발견한 3건
# 결함 경로 설명 1 PolicyChain 미적용 standalone bootstrap_geode()경로는SharedServices를 거치지 않으므로,_HEADLESS_DENIED_TOOLS필터가 없습니다. standalone에서run_bash를 호출하면 HITL 게이트만 존재하지만, 서브에이전트가auto_approve=True로run_bash를 호출하는 경로는 차단되지 않았습니다.2 LaneQueue 우회 standalone serve 경로는 LaneQueue를 통해 동시성을 제어합니다 (sessionlane: max 1,globallane: max 4). standalone REPL은LaneQueue를 생성하지만ChannelManager를 거치지 않으므로 실질적으로 무제한 동시성입니다.3 Cleanup 누락 standalone serve는 finally블록에서runtime.mcp_manager.shutdown(),scheduler.shutdown(), socket 정리를 수행합니다. standalone REPL은Ctrl-C시termios복원만 수행하고, MCP subprocess와 scheduler 스레드가 orphan으로 남았습니다.근본 원인은 단순합니다. 같은 보호 장치를 두 곳에서 각각 구현해야 했고, 한쪽은 항상 뒤처졌습니다. SharedServices Gateway를 만든 이유가 정확히 이것 -- "모든 경로가 동일한 게이트를 통과한다" -- 인데, standalone 경로가 남아 있는 한 그 보장이 깨집니다.
2. "standalone을 없앨 수는 없다" → "왜 안 돼?"
처음 IPC를 설계할 때, standalone REPL 제거는 고려하지 않았습니다. 이유는 명확해 보였습니다.
"serve가 실행 중이 아닐 때 REPL이 작동하지 않으면 사용자 경험이 나빠진다.
프로젝트에서 geode를 치면 바로 대화를 시작할 수 있어야 한다."이 전제에서 thin-client-with-fallback 설계가 나왔습니다. 소켓 연결을 시도하고, 실패하면 자체 부트스트랩으로 fallback합니다.
# 기존 REPL 시작 흐름 (fallback 방식) def _start_repl(verbose: bool = False) -> None: if is_serve_running(): # thin client: serve로 IPC client = IPCClient() if client.connect(): _run_thin_repl(client) return # fallback: standalone 부트스트랩 boot = bootstrap_geode(load_env=True) _gw_services = build_shared_services( mcp_manager=boot.mcp_manager, skill_registry=boot.skill_registry, ) _run_standalone_repl(_gw_services, verbose)유저가 물었습니다: "왜 serve 없이는 안 돼? serve를 자동으로 띄우면 되지 않아?"
이 NL 쿼리를 기점으로 설계 방향을 바꿨습니다.
문제를 다시 정리하면:
접근 장점 단점 A. fallback standalone serve 없이도 즉시 사용 2개 코드 경로, 보호 누락 B. thin-only + auto-start 1개 코드 경로, 보호 보장 serve 의존성 (자동 시작으로 해소) B의 단점은 기술적으로 해소 가능합니다.
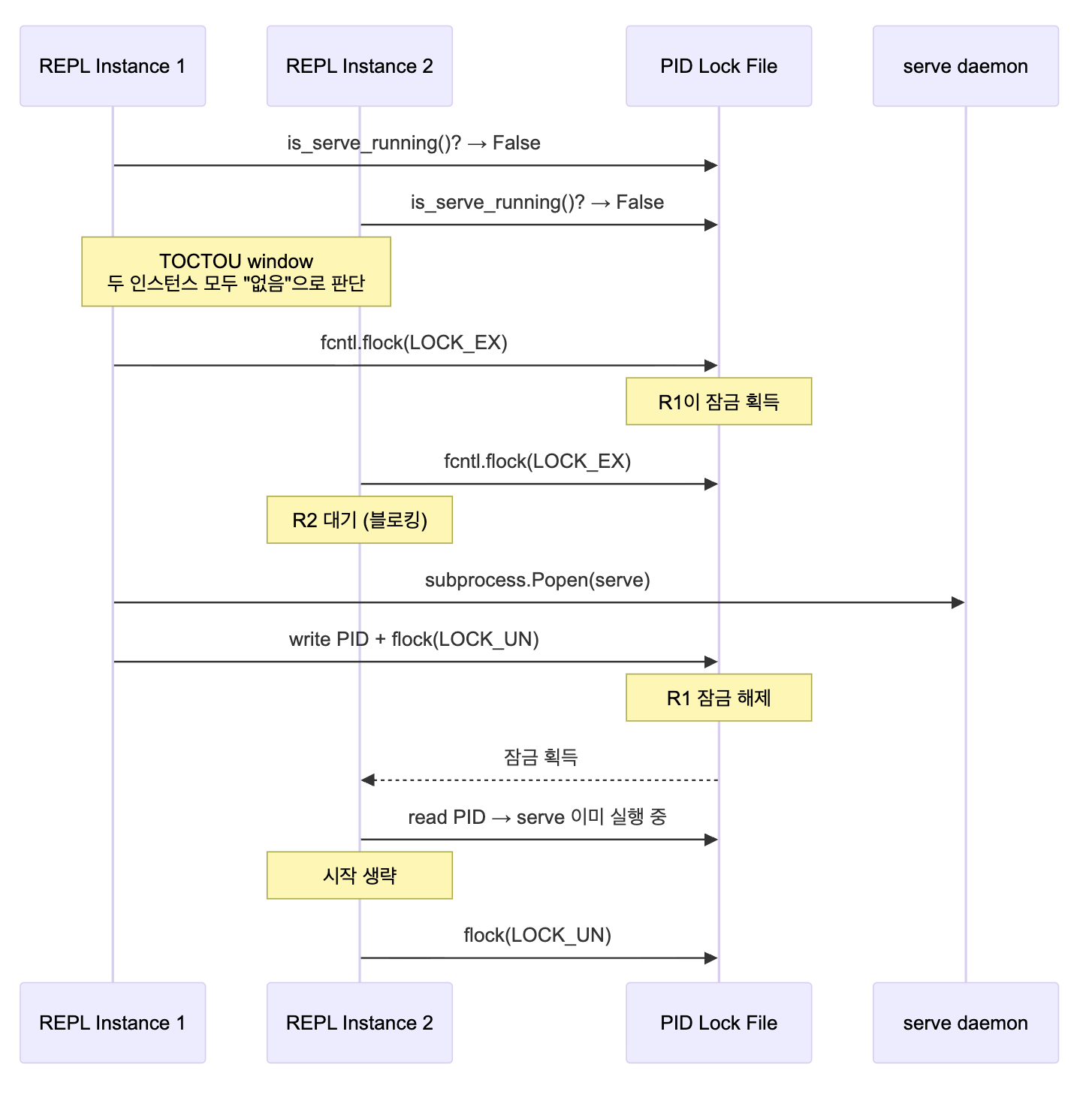
uv run geode실행 시 serve가 없으면 background daemon을 자동으로 spawn하면 됩니다. 사용자 경험은 동일하면서, 코드 경로는 1개로 수렴합니다. 하지만 "serve 자동 시작"에는 두 가지 과제가 있었습니다.- TOCTOU 레이스:
is_serve_running()확인 → serve 시작 → 소켓 연결 사이에 다른 REPL 인스턴스가 동시에 같은 판단을 내리면 serve가 2개 뜹니다. - IPC에서의 HITL: serve가 REPL 대신 에이전트를 실행하면, 도구 승인(HITL)을 어떻게 사용자에게 전달할 것인가.
3. SessionMode.IPC
두 번째 과제부터 해결합니다. 기존
SessionMode는 3개였습니다.class SessionMode(StrEnum): REPL = "repl" # hitl=2, verbose=user, time=unlimited DAEMON = "daemon" # hitl=0, quiet, time=config SCHEDULER = "scheduler" # hitl=0, quiet, time=300s capthin client에서 serve로 전달된 요청은 어떤 모드로 실행되어야 할까요?
REPL은 아닙니다 -- REPL 모드는hitl_level=2이고, 이는 DANGEROUS와 WRITE 도구에 대해 사용자 승인을 받겠다는 의미입니다. 하지만 serve 프로세스에는 터미널이 없으므로input()호출이 불가능합니다.DAEMON도 아닙니다. DAEMON은hitl_level=0으로 모든 도구를 자동 승인하는데, 이는 Slack/Discord 같은 외부 채널용 설계입니다. REPL 사용자가 IPC를 통해 보낸 요청에run_bash가 무제한 자동 승인되면 안 됩니다.새로운 모드가 필요합니다.
class SessionMode(StrEnum): REPL = "repl" # hitl=2, verbose=user, time=unlimited DAEMON = "daemon" # hitl=0, quiet, time=config SCHEDULER = "scheduler" # hitl=0, quiet, time=300s cap IPC = "ipc" # hitl=0, DANGEROUS 차단, WRITE 허용IPC모드의 핵심 설계 결정은 다음과 같습니다.HITL 대신 Policy 기반 제어
터미널이 없으므로
hitl_level=0(자동 승인)입니다. 하지만 DANGEROUS 도구를 무조건 자동 승인하면 안전하지 않습니다. 해법은 HITL을 Policy로 대체하는 것입니다._MODE_DEFAULTS: dict[SessionMode, dict[str, Any]] = { # ... SessionMode.IPC: { "hitl_level": 0, # 터미널 없음 → HITL 불가 "quiet": False, # IPC 스트리밍으로 출력 전달 "time_budget_s": 0.0, # unlimited (REPL과 동일) "max_rounds": 0, # unlimited "denied_tools": DANGEROUS_TOOLS, # run_bash 차단 }, }도구 분류 REPL (hitl=2) DAEMON (hitl=0) IPC (hitl=0) STANDARD (read-only) 자동 승인 자동 승인 자동 승인 WRITE (memory, profile) 사용자 확인 자동 승인 자동 승인 DANGEROUS (run_bash) 사용자 확인 자동 승인 차단 EXPENSIVE (analyze_ip) 비용 확인 비용 상한 비용 상한 WRITE 도구를 자동 승인하는 이유: IPC 경로의 사용자는 REPL 사용자와 동일 인물입니다.
memory_save나profile_update같은 도구는 에이전트가 대화 맥락에서 자연스럽게 호출하며, 매번 승인을 요청하면 대화 흐름이 끊깁니다. REPL 모드에서도 실무적으로 대부분 "y"를 누르는 도구들입니다.DANGEROUS 도구를 차단하는 이유:
run_bash는 시스템에 임의 명령을 실행합니다. REPL에서는 사용자가 명령을 보고 "y"를 누르지만, IPC에서는 이 과정이 불가능합니다. 차단이 유일한 안전한 선택입니다.create_session()에서의 분기
def create_session( self, mode: SessionMode, *, conversation: Any | None = None, # ... ) -> tuple[ToolExecutor, AgenticLoop]: defaults = _MODE_DEFAULTS[mode] hitl = defaults["hitl_level"] denied = defaults.get("denied_tools", frozenset()) executor = ToolExecutor( action_handlers=self.tool_handlers, mcp_manager=self.mcp_manager, sub_agent_manager=sub_mgr, hitl_level=hitl, hooks=self.hook_system, denied_tools=denied, # IPC: DANGEROUS 도구 차단 ) # ...ToolExecutor에denied_tools매개변수가 추가되었습니다. 이 집합에 포함된 도구는 호출 시 즉시 에러를 반환합니다. HITL 게이트보다 앞선 단계에서 차단되므로,auto_approve=True인 서브에이전트에서도 우회할 수 없습니다.# core/agent/tool_executor.py — 차단 로직 class ToolExecutor: def __init__(self, *, denied_tools: frozenset[str] = frozenset(), ...): self._denied_tools = denied_tools def execute(self, tool_name: str, tool_input: dict, ...) -> dict: if tool_name in self._denied_tools: return { "error": f"Tool '{tool_name}' is not available in this session mode. " f"Use the interactive REPL for system-access tools.", "denied": True, } # ... 기존 실행 로직
4. Serve auto-start
IPC 모드가 준비되었으므로, 이제 첫 번째 과제 -- serve 자동 시작 -- 를 해결합니다.
Background daemon spawn
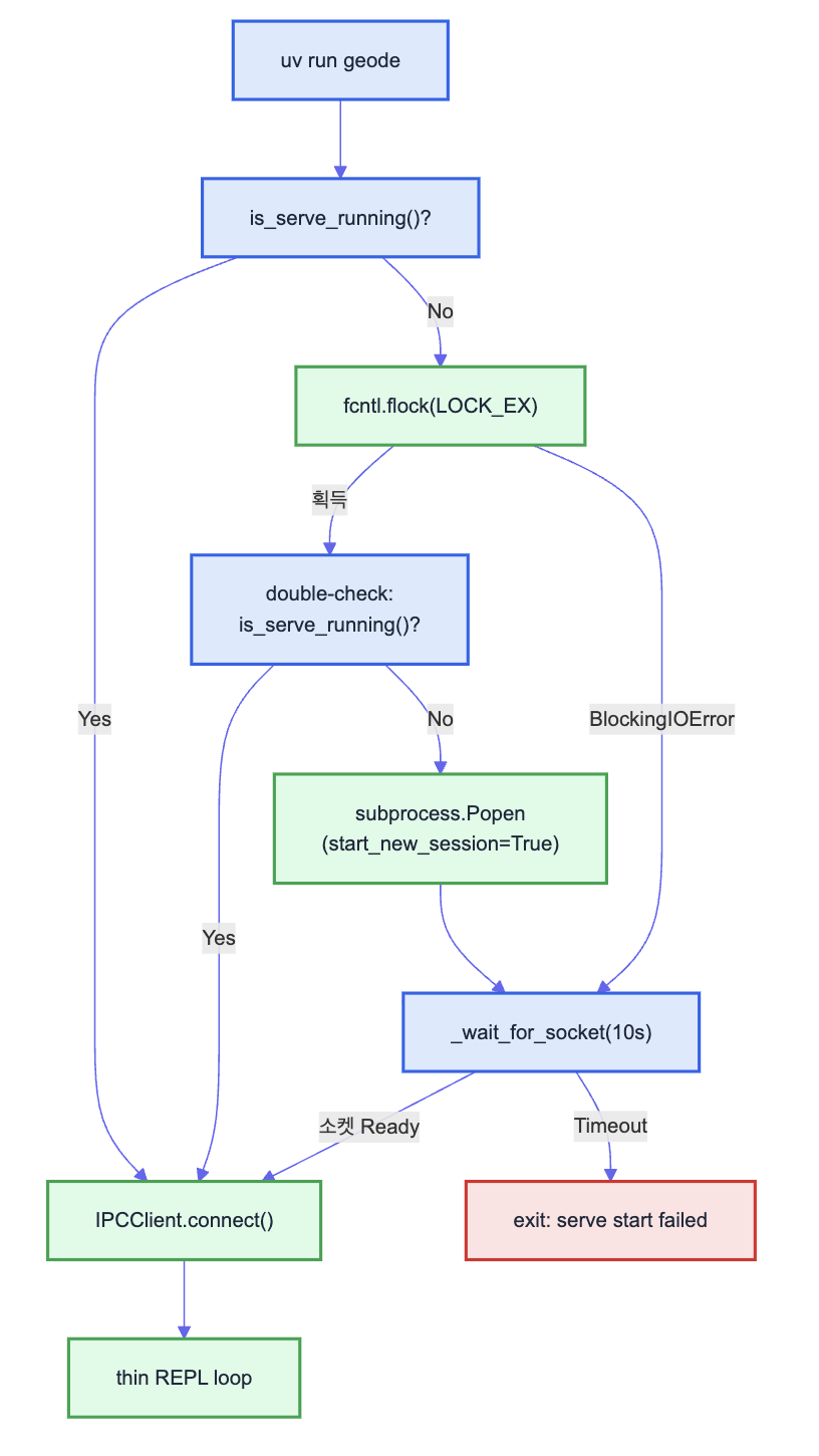
import os import subprocess import sys from pathlib import Path PIDFILE = Path.home() / ".geode" / "serve.pid" SOCKET_PATH = Path.home() / ".geode" / "geode.sock" def _auto_start_serve() -> bool: """serve가 실행 중이 아니면 background daemon으로 시작한다. Returns: True if serve was started or already running. False if start failed. """ if is_serve_running(): return True log.info("serve not running, auto-starting daemon...") proc = subprocess.Popen( [sys.executable, "-m", "geode", "serve", "--quiet"], start_new_session=True, # setsid — 부모 프로세스 그룹에서 분리 stdout=subprocess.DEVNULL, stderr=subprocess.DEVNULL, env=_safe_env(), ) # PID 기록 PIDFILE.parent.mkdir(parents=True, exist_ok=True) PIDFILE.write_text(str(proc.pid)) # 소켓이 준비될 때까지 대기 (최대 5초) for _ in range(50): if SOCKET_PATH.exists(): return True time.sleep(0.1) log.warning("serve auto-start: socket not ready after 5s") return Falsestart_new_session=True가 핵심입니다. 이 플래그는 POSIXsetsid()를 호출하여 새 세션 리더를 만듭니다. 부모 프로세스(REPL)가 종료되어도 serve 데몬은 영향받지 않습니다._safe_env()는 환경 변수 화이트리스트입니다. 전체os.environ을 복사하면 민감한 값이 자식 프로세스에 노출될 수 있으므로, 필요한 10개 변수만 전달합니다._SAFE_ENV_KEYS = ( "PATH", "HOME", "USER", "LANG", "LC_ALL", "ANTHROPIC_API_KEY", "OPENAI_API_KEY", "ZHIPUAI_API_KEY", "VIRTUAL_ENV", "UV_CACHE_DIR", ) def _safe_env() -> dict[str, str]: return {k: v for k, v in os.environ.items() if k in _SAFE_ENV_KEYS}TOCTOU race 방지 — fcntl pidfile lock
is_serve_running()→_auto_start_serve()사이에 다른 REPL 인스턴스가 동시에 같은 판단을 내리면 serve가 2개 뜹니다. 이것이 고전적인 TOCTOU(Time-of-Check to Time-of-Use) 레이스입니다.
해법은 PID 파일에
fcntl.flock을 거는 것입니다.import fcntl def _auto_start_serve_safe() -> bool: """TOCTOU-safe serve auto-start with pidfile lock.""" if is_serve_running(): return True PIDFILE.parent.mkdir(parents=True, exist_ok=True) # 배타적 잠금 — 다른 인스턴스가 동시에 시작 시도하면 여기서 대기 with open(PIDFILE, "a+") as f: try: fcntl.flock(f, fcntl.LOCK_EX | fcntl.LOCK_NB) except BlockingIOError: # 다른 인스턴스가 이미 시작 중 — 소켓 대기만 return _wait_for_socket(timeout_s=10.0) # 잠금 획득 성공 — 다시 확인 (double-check) if is_serve_running(): fcntl.flock(f, fcntl.LOCK_UN) return True # serve 시작 proc = subprocess.Popen( [sys.executable, "-m", "geode", "serve", "--quiet"], start_new_session=True, stdout=subprocess.DEVNULL, stderr=subprocess.DEVNULL, env=_safe_env(), ) # PID 기록 f.seek(0) f.truncate() f.write(str(proc.pid)) f.flush() # 잠금 해제 fcntl.flock(f, fcntl.LOCK_UN) return _wait_for_socket(timeout_s=10.0)LOCK_EX | LOCK_NB는 non-blocking 배타적 잠금입니다. 다른 프로세스가 이미 잠금을 들고 있으면BlockingIOError가 발생하고, 소켓이 준비될 때까지 대기만 합니다. 잠금을 획득한 프로세스는 double-check 패턴으로 다시is_serve_running()을 확인합니다 -- 잠금 대기 중에 다른 프로세스가 이미 serve를 시작했을 수 있기 때문입니다.전체 시작 흐름

5. IPC 프로토콜 확장
기존 IPC 프로토콜은
prompt타입만 지원했습니다. thin-only 아키텍처에서는 REPL의 모든 기능이 IPC를 통해 전달되어야 하므로,command타입을 추가합니다.메시지 타입 확장
Type Direction Purpose 신규 promptClient → Server 자유 텍스트 입력 commandClient → Server slash command 전달 Yes chunkServer → Client 스트리밍 응답 조각 tool_useServer → Client 도구 호출 진행 상태 doneServer → Client 응답 완료 errorServer → Client 에러 발생 Slash command server-side relay
REPL에서
/model sonnet을 입력하면, 기존에는 클라이언트 측에서cmd_model()함수를 직접 호출했습니다. thin-only 아키텍처에서는 이 명령이 serve로 전달되어 서버 측에서 실행됩니다.# Client side — slash command 감지 및 전달 def _send_input(self, user_input: str) -> None: if user_input.startswith("/"): parts = user_input[1:].split(maxsplit=1) cmd_name = parts[0] cmd_args = parts[1] if len(parts) > 1 else "" self._send({"type": "command", "name": cmd_name, "args": cmd_args}) else: self._send({"type": "prompt", "text": user_input})# Server side — CLIPoller에서 command 타입 처리 def _process_message(self, conn: socket.socket, msg: dict) -> None: msg_type = msg.get("type", "") if msg_type == "prompt": self._handle_prompt(conn, msg) elif msg_type == "command": self._handle_command(conn, msg) else: self._send(conn, {"type": "error", "message": f"Unknown type: {msg_type}"}) def _handle_command(self, conn: socket.socket, msg: dict) -> None: """Slash command를 서버에서 실행.""" name = msg.get("name", "") args = msg.get("args", "") try: from core.cli.commands import resolve_action action = resolve_action(name) if action is None: self._send(conn, {"type": "error", "message": f"Unknown command: /{name}"}) return result = action(args) self._send(conn, {"type": "done", "text": result or ""}) except Exception as exc: self._send(conn, {"type": "error", "message": str(exc)})서버 측에서 slash command를 실행하면,
SharedServices의 공유 자원에 직접 접근할 수 있습니다. 예를 들어/model sonnet은 serve 프로세스의LLMClientPort를 전환하고, 이후 모든 IPC 요청은 전환된 모델을 사용합니다.로컬 전용 command
일부 command는 서버로 전달하지 않고 클라이언트에서 처리합니다.
# IPC 전달 없이 클라이언트에서 처리하는 명령 _LOCAL_COMMANDS = {"help", "clear", "exit", "quit"} def _send_input(self, user_input: str) -> None: if user_input.startswith("/"): parts = user_input[1:].split(maxsplit=1) cmd_name = parts[0] if cmd_name in _LOCAL_COMMANDS: self._handle_local_command(cmd_name) return # ... IPC 전달/help는 사용 안내를 표시하고,/clear는 터미널을 정리하고,/exit는 클라이언트를 종료합니다. 이 명령들은 serve 프로세스의 상태와 무관하므로, IPC 왕복 비용을 아낄 수 있습니다.
6. 결과

정량 변화
항목 Before After Delta 코드 경로 2 (standalone + thin) 1 (thin-only) -1 __init__.py612줄 487줄 -125줄 bootstrap_geode()호출2 (REPL + serve) 1 (serve만) -1 REPL 전용 cleanup 코드 78줄 0줄 -78줄 standalone REPL 테스트 34건 0건 (IPC 테스트로 대체) -34건 총 삭제 줄 수 - - -487줄 bootstrap_geode()는 REPL에서 더 이상 호출되지 않습니다. serve 프로세스가 유일한 부트스트랩 주체이며, REPL은 소켓 연결과 NDJSON 파싱만 수행하는 순수한 thin client입니다. MCP 프로세스도 serve에서만 생성되므로 리소스 이중 사용이 사라집니다.보호 보장
보호 장치 standalone (제거됨) thin-only PolicyChain 미적용 serve에서 적용 LaneQueue 우회 session + global lane HookSystem 별도 인스턴스 단일 인스턴스 MCP shutdown 누락 serve finally에서 정리 DANGEROUS 도구 차단 HITL만 Policy + HITL 동시성 제어 없음 Lane semaphore 모든 실행이
SharedServices.create_session()→ToolExecutor→AgenticLoop로 동일한 게이트를 통과합니다. 보호 장치를 한 곳에서만 구현하면 모든 경로에 적용됩니다.남은 고려사항
thin-only 아키텍처는 serve 프로세스에 대한 의존성을 만듭니다. serve가 크래시하면 REPL도 작동하지 않습니다. 이에 대한 대응은 두 가지입니다.
- 자동 재시작: serve 크래시 감지 시
_auto_start_serve_safe()가 다시 호출됩니다. PID 파일의 프로세스가 존재하지 않으면(좀비 PID) 파일을 삭제하고 새 서브를 시작합니다. - graceful degradation 제거: 의도적으로 fallback을 제공하지 않습니다. 두 경로를 유지하는 것이 이 모든 문제의 시작이었기 때문입니다. serve가 뜨지 않으면 명확한 에러 메시지를 표시하고 종료합니다.
def _start_repl(verbose: bool = False) -> None: """Thin-only REPL — serve 의존.""" if not _auto_start_serve_safe(): console.print("[error]serve를 시작할 수 없습니다.[/error]") console.print("[muted]수동 시작: geode serve[/muted]") raise SystemExit(1) client = IPCClient() if not client.connect(): console.print("[error]serve에 연결할 수 없습니다.[/error]") raise SystemExit(1) _run_thin_repl(client)복잡성은 선택지를 늘릴 때 쌓입니다. "serve가 없으면 어떻게 하지?"라는 질문에 대한 답이 "fallback을 만든다"가 아니라 "serve가 항상 있게 한다"였습니다. 코드 경로를 하나로 줄이면, 보호도 하나만 구현하면 됩니다.
'Harness > architecture' 카테고리의 다른 글
Session 48, 큐잉 아키텍처 리팩토링: 3중 게이트에서 SessionLane까지 (0) 2026.03.30 GEODE Hook System: 이벤트 기반 리플 패턴으로 라이프사이클을 제어 (0) 2026.03.28 Kent Beck Simple Design으로 에이전트 코드베이스 리팩토링 (0) 2026.03.26 God Object 해체: 2,554줄 __init__.py를 분해하고 3,000줄을 삭제한 기록 (0) 2026.03.24 Graceful Degradation: 실패해도 시스템이 멈추지 않는 설계 (0) 2026.03.21 - standalone REPL (